概述
Go语言(Golang)因其简洁性、高效性和强大的并发支持,已成为现代软件开发中的热门选择。
创建应用
应用基本信息
- 输入源码根目录,平台默认会根据源码根目录是否有
go.mod文件来自动识别为Golang项目。 - 在
Git访问令牌输入Git仓库的令牌,如果没有现存的令牌,通过访问链接到对应的仓库,创建一个新的令牌。 - 开发语言会自动识别为
golang。 - 在
应用模板中选择对应的 Golang 应用模板,选择对应的开发模块。

应用扩展信息
- 应用端口为8080,这里不要修改,因为Golang Gin框架的默认端口为8080。
- 在自动分支流水线,选择对于应的分支进行流水线构建,比如
develop分支流水线构建,还有部署集群和部署环境。 流水线触发默认为手动触发,也可以选择自动触发,根据触发事件会自动触发,触发事件默认为push,也可以选择pull request等。 最后需要选择对应的流水线模板,点击下箭头按钮,会扩展图表,可以查看模板的组件组成。 - 可以选择多个分支进行管理,
分支和部署环境的可以是多对多的关系,就是一个分支可以部署到多个环境上,一个环境也可以部署多个分支。 - 选择完成后,点击添加,应用创建就完成了。

管理应用
应用创建完成后,就可以对应用进行管理了。更多信息

定制流水线
- Golang应用的基础流水线一般有四个任务,分别是
拉取代码、golang build、构建镜像、部署镜像。更多信息 - 流水线可以根据需要进行定制。
GOPROXY默认的参数为https://goproxy.cn,direct,可以通过流水线编辑选择golang-build组件进行修改。- 由于Golang的版本差异,在
golang-build组件可以根据需要选择对应的Golang版本,默认为1.24,也可以选择1.15、1.18-24等。

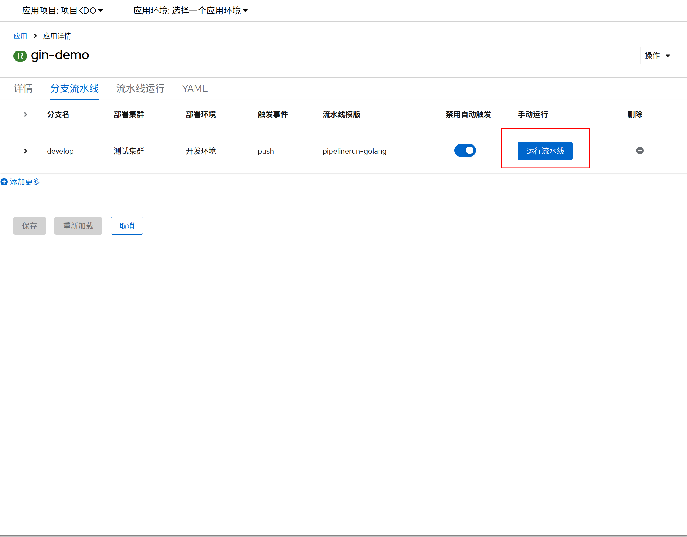
手动运行流水线
- 进入
分支流水线页面,选择一个分支,点击运行流水线,就可以进行应用构建和部署了。

查看流水线运行信息
- 进入
流水线运行页面,选择对应的流水线运行,就可以查看流水线运行信息了。更多信息

查看应用运行信息
进入工作负载菜单,选择无状态,选择对应的应用名称,就可以查看应用运行信息了。更多信息

创建应用路由
如应用属于 web 类型应用,可以创建对应的路由,通过路由访问到应用。更多信息

访问应用
路由创建完成后,就可以通过域名访问到应用了(需要确认已经配置了域名解析或设置hosts文件)。
